×
Menü
Index

Detailansicht der Akte

Detailansicht der Akte
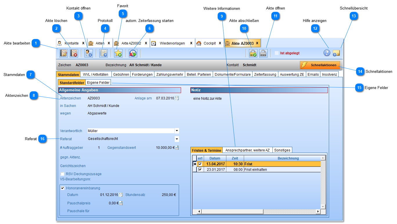
1

Akte bearbeiten

1. Akte bearbeiten
Eine bestehende Akte wird standardmäßig nicht im Bearbeitungsmodus angezeigt. Um die Akte zu bearbeiten, drücken Sie diesen Button. Die Eingabefelder werden dann aktiv.
Falls ein anderer Benutzer die Akte bearbeitet, können Sie nicht in den Bearbeitungsmodus wechseln und werden darauf hingewiesen. Eine Akte kann immer nur von einem Benutzer zur gleichen Zeit bearbeitet werden.
2

Akte löschen

2. Akte löschen
Eine Akte kann nur gelöscht werden, wenn keine Rechnungen für sie angelegt wurden und kein anderer Benutzer sie gerade bearbeitet.
3

Kontakt öffnen

3. Kontakt öffnen
Öffnet die Kontaktkarte des Kontakts.
4

Protokoll

4. Protokoll
Öffnet das Änderungsprotokoll für diese Akte. Sie können dort sehen, welcher Benutzer wann welche Änderungen vorgenommen hat.
5

Favorit

5. Favorit
Die Akte als Favoriten markieren. Sie taucht dann im Cockpit auf.
6

autom. Zeiterfassung starten

6. autom. Zeiterfassung starten
Startet die automatische Zeiterfassung für diese Akte.
7

Stammdaten

7. Stammdaten
Die Stammdaten der Akte.
8

Aktenzeichen

8. Aktenzeichen
Das Aktenzeichen wird je nach Einstellung entweder manuell oder automatisch vergeben.
Bei manueller Vergabe wird geprüft, ob die Nummer bereits vergeben wurde und Sie erhalten einen Hinweis.
9

Weitere Informationen

9. Weitere Informationen
Im ersten Reiter sehen Sie auf einem Blick alle Fristen und Termine zur Akte. Mit einem Doppelklick können Sie den entsprechenden Eintrag öffnen.
In den weiteren Reitern finden Sie weitere Informationen wie zum Beispiel den Speicherpfad des Aktenordners.
Wenn Sie hier eine Briefanrede und einen Ansprechpartner angeben, werden diese beiden Informationen in eine anzulegende Rechnung übernommen. Wenn Sie eine neue Akte anlegen, werden diese beiden Felder mit den Daten aus dem Kontakt gefüllt, wenn dort in den entsprechenden Feldern Einträge vorhanden sind.
10

Akte abschließen

10. Akte abschließen
 
11

Akte öffnen

11. Akte öffnen
 
12

Hilfe anzeigen

12. Hilfe anzeigen
 
13

Schnellübersicht

13. Schnellübersicht
 
14

Schnellaktionen

14. Schnellaktionen
Drücken Sie diesen Button, um eine Liste mit den möglichen Aktionen angezeigt zu bekommen:
Die Auswahl entspricht denen am häufigsten verwendeten Aktionen, die Sie aus diesem Menü bequem aufrufen können.
15

Eigene Felder

15. Eigene Felder
Im Reiter eigene Felder können Sie zuvor angelegten eigenen Felder füllen.
Sie können entweder einen beliebigen Text in Spalte Wert eingeben oder den kleinen blauen Button verwenden, um eine Auswahl möglicher Werte zu öffnen (dazu müssen natürlich auch mehrere Werte in der Einrichtung des Feldes angegeben worden sein).
Die Felder, die Sie bei der Einrichtung mit dem Häkchen in Spalte "aL" (für automatisches Laden) versehen haben, werden bei neuen Akten automatisch eingetragen. Zusätzliche Felder können Sie mit den Schaltflächen ganz unten hinzufügen bzw. löschen. Dazu müssen Sie sich im Bearbeitungsmodus der Akte befinden.
16

Referat

16. Referat
Das Referat der Akte beeinflusst die angezeigten Aktenreiter, wenn Sie dies in der allg. Konfiguration so festgelegt haben.
So könnten Sie beispielsweise den Reiter "Insolvenz" nur dann anzeigen, wenn das Referat "Insolvenzrecht" lautet, dafür die Reiter Gebühren und Forderungen ausblenden.
Die zur Verfügung stehenden Referate können Sie ebenfalls in der allg. Konfiguration bearbeiten, ergänzen oder Einträge entfernen.