×
Menü
Index

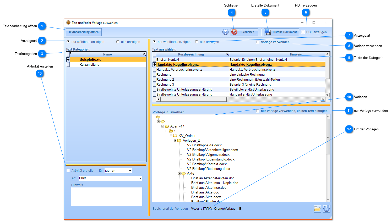
Text und/oder Vorlage auswählen

 
In diesem Fenster erstellen Sie ein Dokument. Das Fenster kann für einen Kontakt, eine Akte, einen Aktenbeteiligten oder eine Rechnung aufgerufen werden. Die Funktionsweise ist für alle Fälle identisch.
Sie können für jedes erstellte Dokument automatisch eine Aktivität erstellen lassen und haben dadurch die Möglichkeit, Dokumente auf Wiedervorlage legen zu können.
 
Wichtig: Falls Sie bei der Erstellung von Dokumenten noch die alte Vorlagenauswahl und nicht das folgende Fenster sehen, müssen Sie zuerst die neue Schnittstelle aktivieren.
 
Text und/oder Vorlage auswählen
1

Textbearbeitung öffnen

1. Textbearbeitung öffnen
Öffnet die eigentliche Textbearbeitung.
2

Anzeigeart

2. Anzeigeart
Standardmäßig werden nur die Kategorien angezeigt, die Sie in der eigentlichen Textbearbeitung als wählbar festgelegt haben. Sie können hier aber auch die nicht wählbaren Kategorien anzeigen lassen.
3

Textkategorien

3. Textkategorien
Die Kategorien legen Sie in der eigentlichen Textbearbeitung fest.
4

Schließen

4. Schließen
Fenster schließen.
5

Erstelle Dokument

5. Erstelle Dokument
Das Dokument erstellen.
6

PDF erzeugen

6. PDF erzeugen
Neben der Datei im Format .docx auch eine PDF-Datei erstellen.
7

Anzeigeart

7. Anzeigeart
Standardmäßig werden nur die Texte angezeigt, die Sie in der eigentlichen Textbearbeitung als wählbar festgelegt haben. Sie können hier aber auch die nicht wählbaren Texte anzeigen lassen.
8

Vorlage verwenden

8. Vorlage verwenden
Dieses Häkchen ist nur dann sichtbar, wenn Sie für den gewählten Text festgelegt haben, dass er ein eigenständiger Text ist. Sie können dann für den eigentlich selbständigen Text eine Vorlage auswählen, in die er eingefügt werden soll.
9

Texte der Kategorie

9. Texte der Kategorie
Die der gewählten Text-Kategorie untergeordneten Texte.
In der eigentlichen Textbearbeitung können Sie einen Text einer anderen Kategorie per Drag&Drop zuweisen.
10

Vorlagen

10. Vorlagen
Die vorhandenen Vorlagen.
Um einen Text in eine Vorlage einfügen zu können, muss die Vorlage über die Variable **Text** verfügen.
Die mit "V2" beginnenden Vorlagen sind für die Verwendung mit der Textbearbeitung vorbereitet.
Beachten Sie, dass nur Vorlagen im Format .docx verwendet werden können. Bestehende Dokumente im Format .doc müssen also zuerst umgewandelt werden. In Word können Sie dies erreichen, indem Sie die .doc-Datei öffnen und als .docx-Datei wieder speichern.
 
11

nur Vorlage verwenden

11. nur Vorlage verwenden
Wenn Sie keinen Text in eine Vorlage einfügen wollen, setzen Sie dieses Häkchen. Die in der Vorlage enthaltenen Variablen werden ersetzt, es wird aber kein Text eingefügt. Diese Option ist in erster Linie dazu gedacht, Vorlagen  verwenden zu können, die vor Einführung der Textbearbeitung erstellt wurden.
12

Ort der Vorlagen

12. Ort der Vorlagen
In diesem Verzeichnis liegen die Vorlagen. Mit der ersten Schaltfläche können Sie den Ordner öffnen, mit der zweiten Schaltfläche können Sie die Vorlagen neu laden, falls Sie eine Änderung vorgenommen haben, zum Beispiel eine .doc-Datei in eine .docx-Datei umgewandelt haben.
13

Aktivität erstellen

13. Aktivität erstellen
Sie können bei der Erstellung eines Dokuments gleichzeitig eine Aktivität erstellen lassen, die mit dem erstellten Dokument verknüpft wird, d.h. Sie können direkt aus der Aktivität heraus das Dokument öffnen. Sie können das Dokument damit auch auf Wiedervorlage legen, wenn Sie die entsprechende Option in der Aktivität aktivieren.
Die Aktivität wird für einen Kontakt erstellt, wenn Sie einen Kontakt anschreiben. In allen anderen Fällen wird die Aktivität für die Akte erstellt.