×
Menü
Index

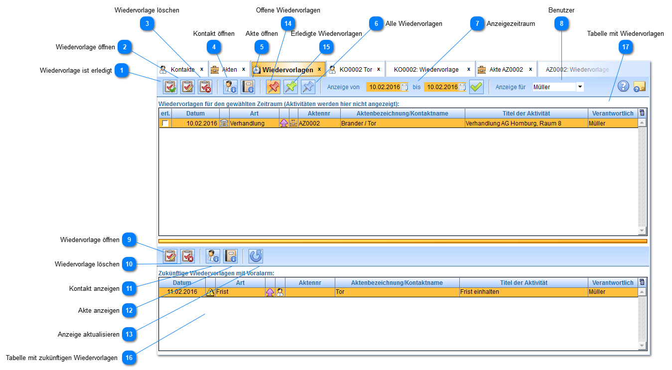
Übersicht Wiedervorlagen

 

Hinweis: Eine Wiedervorlage kann entweder aus einem Kontakt oder aus einer Akte heraus erstellt werden.

In dieser Ansicht, die Sie aus dem Hauptmenü erreichen, sehen Sie alle Wiedervorlagen eines Benutzers für den gewählten Zeitraum und Wiedervorlagen mit entsprechendem Voralarm.

Dieser Screenshot wurde am 10.02.2016 aufgenommen. Im oberen Bereich sehen Sie daher die Wiedervorlage für diesen Tag. Im unteren Bereich sehen Sie eine zukünftige Wiedervorlage für den 11.02.2016, deren Voralarm aber so eingestellt wurde, dass sie bereits ab dem 09.02.2016 angezeigt wird.

 

Hier werden alle Wiedervorlagen des Benutzers angezeigt, also auch die WVL, die unter einem anderen Anwalt erstellt wurden (wenn der Benutzer das entsprechende Recht zum

Wechsel des Anwalts

hat). WVL, die unter einem anderen Anwalt erstellt wurden, werden in grauer Schrift dargestellt und können nicht geöffnet werden. Dazu muss zuerst wieder zum entsprechenden Anwalt gewechselt werden. Wenn Sie die WVL öffnen wollen, bekommen Sie einen entsprechenden Hinweis.

 
Übersicht Wiedervorlagen
1

Wiedervorlage ist erledigt

1. Wiedervorlage ist erledigt
Wiedervorlage als erledigt kennzeichnen.
2

Wiedervorlage öffnen

2. Wiedervorlage öffnen
 
3

Wiedervorlage löschen

3. Wiedervorlage löschen
 
4

Kontakt öffnen

4. Kontakt öffnen
 
5

Akte öffnen

5. Akte öffnen
Nur möglich, wenn die Wiedervorlage aus einer Akte heraus erstellt wurde.
6

Alle Wiedervorlagen

6. Alle Wiedervorlagen
Sowohl erledigte als auch offene Wiedervorlagen aus dem gewählten Zeitraum anzeigen.
7

Anzeigezeitraum

7. Anzeigezeitraum
Hier legen Sie den Anzeigezeitraum fest. Dieser hat nur Auswirkungen auf die Anzeige in der oberen Tabelle.
8

Benutzer

8. Benutzer
Hier wählen Sie den Benutzer aus, dessen Wiedervorlagen angezeigt werden sollen.
9

Wiedervorlage öffnen

9. Wiedervorlage öffnen
 
10

Wiedervorlage löschen

10. Wiedervorlage löschen
 
11

Kontakt anzeigen

11. Kontakt anzeigen
 
12

Akte anzeigen

12. Akte anzeigen
Nur möglich, wenn die Wiedervorlage aus einer Akte heraus angelegt wurde.
13

Anzeige aktualisieren

13. Anzeige aktualisieren
 
14

Offene Wiedervorlagen

14. Offene Wiedervorlagen
Nur offene Wiedervorlagen aus dem gewählten Zeitraum anzeigen.
15

Erledigte Wiedervorlagen

15. Erledigte Wiedervorlagen
Nur erledigte Wiedervorlagen aus dem gewählten Zeitraum anzeigen.
16

Tabelle mit zukünftigen Wiedervorlagen

16. Tabelle mit zukünftigen Wiedervorlagen
Hier sehen Sie Wiedervorlagen, die in der Zukunft liegen, auf die aber wegen eines entsprechenden Voralarms schon früher hingewiesen wird.
17

Tabelle mit Wiedervorlagen

17. Tabelle mit Wiedervorlagen
Hier sehen Sie standardmäßig die offenen Wiedervorlagen des aktuellen Tages. Die angezeigten Wiedervorlagen können Sie durch die Suchoptionen ändern.